$10+

FlowGraph beta

FlowGraph beta

$10+

EARLY ACCESS DISCOUNT CODE: MT1B9GD
50% off for the first 100 sales.


Free Trial Download

  • FlowGraph-beta-24.07.15.0535.tar.bz2
    3.7 MB, SHA256: [3f7bd5301205d9f4ddf7d49530080fa5e14df484dcd8fa6853b8bd23f48d2ebc]
  • FlowGraph_Mac.zip
    10MB, SHA256: [0x123]
  • FlowGraph_Windows.zip
    10MB, SHA256: [0x123]


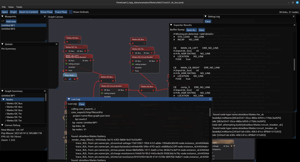
What is FlowGraph?

“FlowGraph” is a powerful node-graph editor designed to provide an intuitive and flexible way to create, manage, and visualise complex systems and logic. Its extensible file format allows for versatile customization, making it an excellent tool for customizing games like X-Plane. Here’s how it can be useful:

(Items in strikethrough are planned but not yet functional.)

Custom Systems Models

  • Visual Programming: With FlowGraph, you can visually design custom systems models without extensive coding. This makes it easier to prototype and iterate on complex systems.
  • Modular Design: Nodes represent individual components or actions, which can be easily connected and rearranged. This modularity simplifies the process of creating and modifying systems.
  • Extensibility: The extensible file format of FlowGraph allows you to define new types of nodes and behaviors, tailored to specific needs in X-Plane. This adaptability ensures that you can create highly customised and intricate systems.
  • Lua Scripted Exporter: FlowGraph features a custom Lua scripted exporter system, enabling seamless conversion of your node graphs into efficient Lua scripts. This facilitates easy integration with X-Plane, allowing your custom systems to interact dynamically with the game.
    • libelec exporter for generating electrical bus networks.
    • Gizmo Lua script exporter for generating X-Plane customisation scripts.


Script Graphs

  • Event-Driven Logic: FlowGraph enables the creation of script graphs where each node can represent an event, condition, or action. This is particularly useful for scripting interactive and dynamic behaviors in X-Plane.
  • Conditional Logic: Use nodes to define complex conditional logic and event handling. This allows for detailed control over how systems respond to different in-game scenarios.
  • Integration: The node-graph can be integrated with X-Plane’s existing systems. By exporting the FlowGraph designs to a compatible format, you can embed custom scripts directly into the game.


Use Cases in X-Plane

  • Custom Instruments and Displays: Create and manage custom cockpit instruments and displays that respond to in-game data and events.
  • Automation Systems: Design autopilot systems or other automated processes that interact with X-Plane’s flight dynamics and controls.
  • Scenario Creation: Develop interactive training scenarios or missions where the flow of events is controlled through the script graphs.
  • Plugin Development: Use FlowGraph to design plugins that enhance or add new features to X-Plane, leveraging the visual approach to simplify the development process.


FlowGraph’s visual and modular approach, combined with its extensible format, makes it a valuable tool for both developers and enthusiasts looking to customise and enhance their X-Plane experience.

This product is not currently for sale.
$
0 sales

Activation Serial Number good for 30 uses.

Powered by